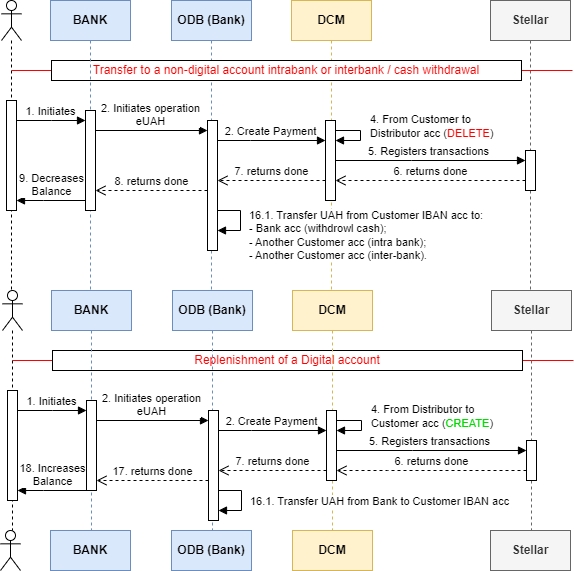
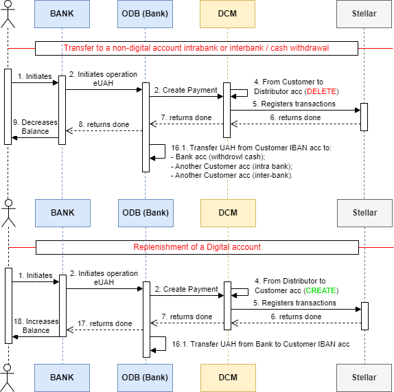
Перекази між цифровізованими сутностями
Переказ - це реєстрація та передача цифрових ідентифікаторів в мережі з одного цифровізованого рахунку (рахунку відправника) до іншого цифровізованого рахунку (рахунку одержувача). А також створення або видалення цифрових ідентифікаторів у разі переказу на/з нецифрвізований(ого) рахунок(ку) або внесенні чи зняття готівки..

Опис варіантів передачі без попереднього створення ідентифікаторів (швидкий процес)

Нижче прикріплено файл кращої якості: "Опис варіантів передачі без попереднього створення ідентифікаторів (швидкий процес)"
Діаграма послідовності

Повний процес в прикріпленному файлі:
Last updated