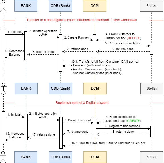
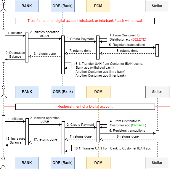
Варіант 1. Швидке створення/видалення ідентифікаторів

Опис варіантів передачі без попереднього створення ідентифікаторів (швидкий процес)

Нижче прикріплено файл кращої якості: "Опис варіантів передачі без попереднього створення ідентифікаторів (швидкий процес)"
Діаграма послідовності

Повний процес в прикріпленному файлі:
PreviousПерекази між цифровізованими сутностямиNextВаріант 2. Стандартне створення/видалення ідентифікаторів (опціонально)
Last updated