Варіант 2. Стандартне створення/видалення ідентифікаторів (опціонально)

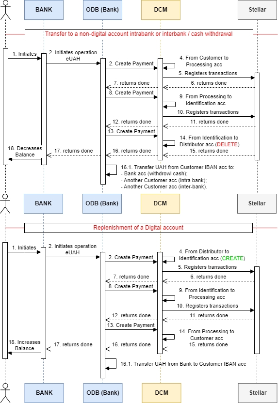
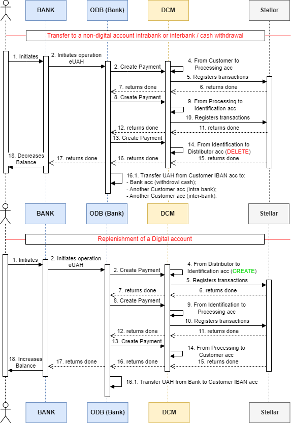
Опис варіантів передачі без попереднього створення ідентифікаторів (стандартний процес)

Нижче прикріплено файл кращої якості: "Опис варіантів передачі без попереднього створення ідентифікаторів (стандартний процес)"
Sequence diagram

Повний процес в прикріпленному файлі:
Last updated