Авторизація через JWT
JWT — це спосіб для банку авторизувати операцію за допомогою зворотного виклику

JWT надсилається на кроці 3 через URL-адресу зворотного виклику. У разі невдачі відповіді операція відхиляється.
Система підтримує 2 способи створення JWT. Обидва підходи можна використовувати одночасно.
DCM генерує JWT. Банк перевіряє його на відповідність публічному ключу DCM
Жодних зусиль для реалізації:
сховище для ключів
функція для створення JWT
DCM може вручну підтверджувати запити до Ідентифікатори.
Правила доступу для співробітників контролюються DCM.
Приватний ключ належить DCM
csrf_tokenмає бути отримано з потоком логіна та пароля
ЗаголовокAuthorization має містити фактичний csrf_token.
Банк генерує JWT
Приватний ключ належить Банку
Немає необхідності проходити автентифікацію за допомогою логіна-паролю
Зусилля для реалізації:
сховище для ключів
функція для створення JWT
правила доступу працівників
Доступне лише автоматичне підтвердження Ідентифікатори
JWT супроводжує всі запити API в заголовкуCX-Authorization.
ЗаголовокAuthorization має бути порожнім..
JWK Банку

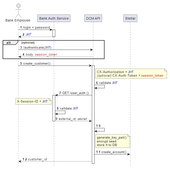
На кроці 2 Банк генерує JWT, який використовується на кроці 5 у заголовку CX-Authorization, коли працівник Банку виконує операцію (наприклад, створює нового клієнта). На кроці 6 DCM перевіряє JWT. Те саме робить Банк на кроці 8.
Кроки 3-4 є необов’язковими, і їх можна використовувати для перевірки дійсності JWT.
Реєстрація JWK в Банку
Щоб швидкого запуску процесу, використовується JWT by Bank, реєструється принаймні один ключ JWK в службі автентифікації для Контрагента.
Create jwk
Counterparty GUID
OK
json with error msg
POST /api/v1/counterparty/{counterparty_guid}/jwk HTTP/1.1
Host: your_host
Content-Type: application/json
Accept: */*
Content-Length: 47
{
"data": {
"ANY_ADDITIONAL_PROPERTY": "anything"
}
}{
"guid": "text"
}Отримання списку зареєстрованих ключів для JWT Банку
Коли JWK зареєстровано, можна перевірити, чи існує він у сховищі реєстру.
Get jwks
Counterparty GUID
OK
json with error msg
GET /api/v1/counterparty/{counterparty_guid}/jwk HTTP/1.1
Host: your_host
Accept: */*
{
"keys": [
{
"created_at": "text",
"data": {
"ANY_ADDITIONAL_PROPERTY": "anything"
},
"guid": "text",
"updated_at": "text"
}
]
}Перевірка JWT Банку
Ця функція дозволяє перевіряти JWT у службі автентифікації без змін до будь-яких об’єктів і процесів.
Authenticate
Counterparty GUID
Counterparty JWT
OK
json with error msg
POST /api/v1/counterparty/{counterparty_guid}/jwk/authenticate HTTP/1.1
Host: your_host
CX-Authorization: text
Accept: */*
{
"session_token": "text"
}JWT від DCM
Схема за замовчуванням (коли JWT створюється DCM) дозволяє використовувати рольовий доступ до функцій системи.

DCM генерує маркер JWT на кроці 4. Банк перевіряє його на кроці 6.
Отримання списку зареєстрованих ключів для JWT DCM
Можена перевірити JWT DCM у службі аутентифікації Банку, використовуючи наш відкритий ключ його дочірнього.
get JWTS endpoint
OK
json with error msg
GET /api/v1/.well-known/jwks.json HTTP/1.1
Host: your_host
Accept: */*
{
"keys": [
{
"alg": "text",
"e": "text",
"kid": "text",
"kty": "text",
"n": "text",
"use": "text"
}
]
}Last updated