🏪E-commerce
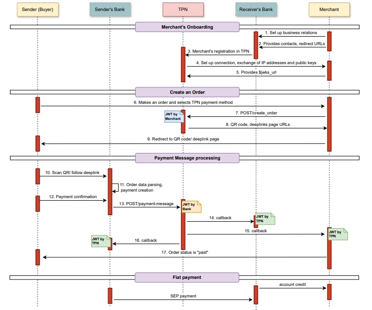
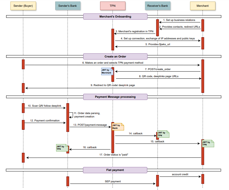
DCM platform acts as a communication tool between banks and merchants during online payments for goods and services.
The process begins with the Merchant submitting order details to DCM platform, which generates a QR code or a deep link containing the order information and payment details. Customers use their banking app or phone camera to scan the QR code or click the deep link, converting the data into a payment with the provided details.
The Initiator Bank verifies the parameters, debits or blocks the funds from the customer's account, and generates a payment message. DCM platform processes this message and ensures the following:
Callback to the Merchant: Updates the order status.
Data transfer to the receiving bank: Confirms the transaction
Funds are transferred through the local payment rails. All participants of DCM platform, including Merchants, receive real-time payment information, ensuring transparency and efficiency at every stage.
